软件工程师必须要掌握的泳道图
作者:面汤放盐 / uzong
在软件开发的世界里,我们习惯用代码表达逻辑,但当系统涉及多个角色、多个服务、甚至跨团队协作时,光靠代码注释或口头沟通,往往不够。这时候,一张清晰的流程图,胜过千行文档。
泳道图 :它可能不像 UML 那样“高大上”,也不如架构图那样宏观,但在梳理业务流程、厘清责任边界、排查系统瓶颈时,它真的非常实用。
1. 什么是泳道图
泳道图的核心思想很简单:把流程中的每个步骤,按执行者(人、系统、模块)分组排列,就像游泳池里的泳道一样,各走各道,互不干扰又彼此关联。

每一列就是一个“泳道”,代表一个责任主体。流程从左到右、从上到下流动,谁在什么时候做了什么,一目了然
一眼就能看出:谁干了什么,谁依赖谁,边界是什么。
与流程的差异点:
- 流程图聚焦:“步骤顺序”,侧重 “先做什么、再做什么”,适合梳理线性业务流程;
- 泳道图聚焦: “流转通道”,侧重 “什么东西在什么约束下通过什么路径流转”,适合拆解复杂、多路径、有规则约束的流转场景(如分布式系统数据同步、供应链物料流转、微服务请求链路等)
2. 泳道图分类
2.1. 垂直泳道图
垂直泳道图采取上下布局结构,主要强调职能群体。这种布局方式更适合于展示跨职能任务和流程中,各职能部门或角色之间的垂直关系和职能分工。

2.2. 水平泳道图
水平泳道图则采用左右布局结构,重点在于事件进程的展示。这种布局方式更适合于强调事件或过程的水平流动,以及不同阶段或部门在流程中的水平参与

3. 泳道图组成元素
泳池: 泳池是泳道图的外部框架,泳道、流程都包含于泳池内。
泳道: 泳池里可以创建多个泳道。
流程: 实际的业务流程。
部门: 通过部门或者责任来区分,明确每个部门/人/信息系统负责完成的任务环节。
阶段: 通过任务阶段来区分,明确每个阶段需要处理的任务环节。
4. 泳道图应用场景
4.1. 项目管理
展示项目从启动到完成的各个阶段,明确每个团队或成员在项目中的角色和职责,便于进行项目管理和监控,同时促进团队协作和沟通

4.2. 业务流程分析
展示业务流程的各个环节和涉及的不同部门或职能。通过分析泳道图,可以发现业务流程中的瓶颈、冗余环节或不合理之处,进而进行流程优化和改进。

4.3. 系统设计
展示系统的整体架构和各个组件之间的关系,描述系统的工作流程,包括数据的输入、处理、输出等各个环节,有助于系统开发人员更好地理解系统的功能和需求

5. 更多参考模板
故障处理多维泳道图

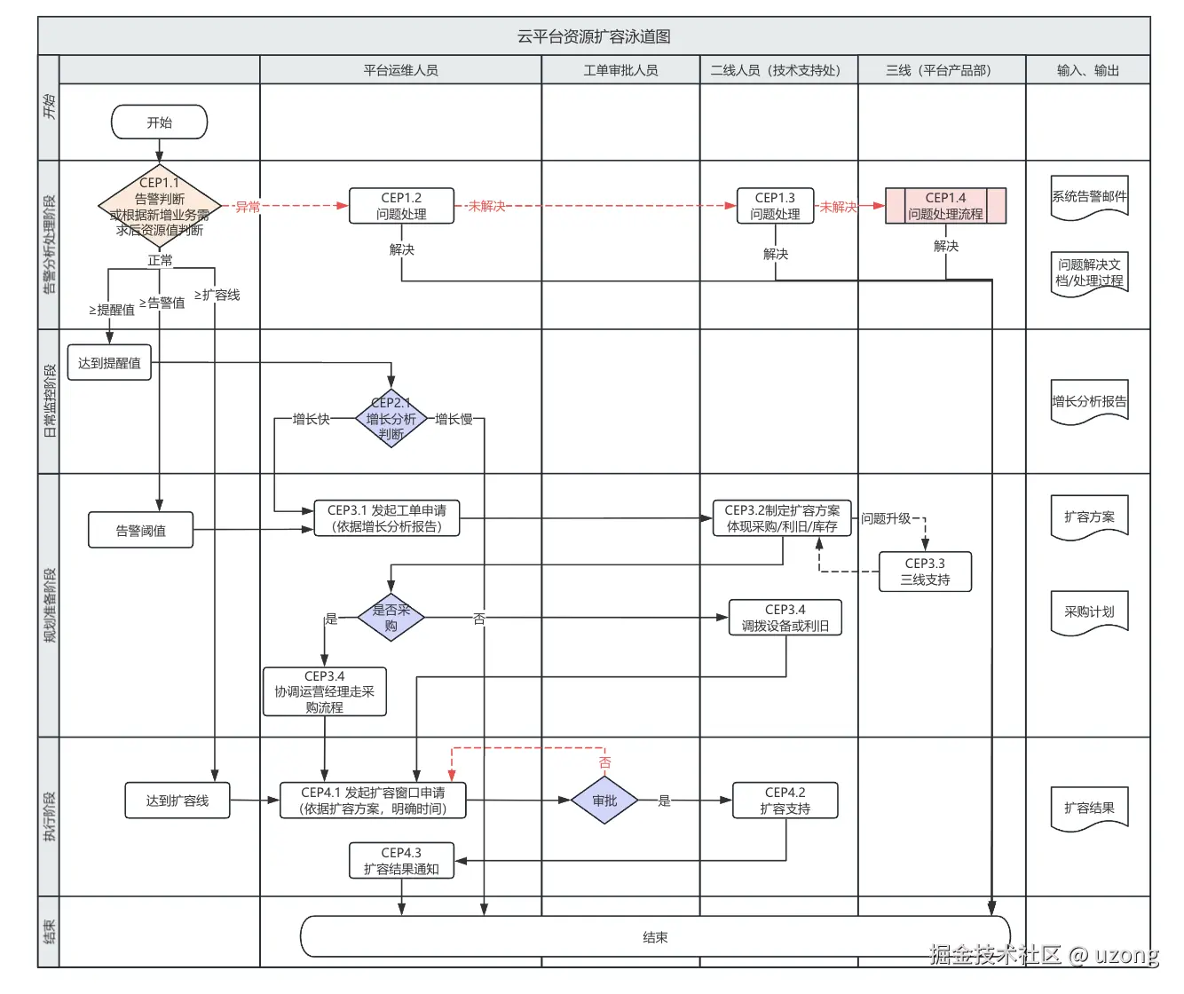
资源扩容泳道图

6. 最后
我刚工作时,看到导师抛出一份精致的泳道图,把一团乱麻的问题讲得透亮,心里特别佩服。直到自己多年后用上才真正体会:在面对跨部门协作、复杂故障排查、关键流程设计时,掏出这么一张图,往往就是高效沟通的开始。
作为开发者,我们常陷入“只要代码跑得通就行”的思维惯性。但软件不仅是机器执行的指令,更是人与人协作的媒介。泳道图这样的工具,本质上是在降低认知成本——让复杂的事情变得可沟通、可验证、可迭代。 其实泳道图的核心不是“画图”,而是“梳理流程、明确权责”。
在跨部门、协同需求、故障分析等关键场景使用泳道图是非常合适,并且也能把问题讲清楚。技术世界充满了抽象和复杂性,而优秀工程师的能力之一,就是创建合适的可视化工具,让复杂问题变得简单可见。
本文中的大部分图片来源于 ProcessOn,ProcessOn 是一个非常不错的画图软件,功能强大,界面优美。
来源:juejin.cn/post/7580423629164068916